I worked as a freelance UX Designer at the grocery e-commerce company FreshDirect for most of 2013, initially fully on-site at their Long Island City office, and then hybrid.

Unlike previous gigs, this role was almost entirely UX-oriented, and the beginning of an important pivot in my career, that led directly to my next role as a UX Designer for the XO Group's The Bump.

I was there for just under a full year, but compared to my other jobs, this was a relatively short-term role. I don't have much original work to show here aside from dozens and dozens of mostly technical PDF documents. Below is a selection of UX documentation I created for the FreshDirect app and website.

In this case study:

Web UX Documentation

A screenshot of UX document created for FreshDirect.
Product Detail Page Upsell (PDF) Functional specifications document
A screenshot of UX document created for FreshDirect.
Group Scale Pricing (PDF) Competitive analysis for a proposed Group Scale Pricing feature
A screenshot of UX document created for FreshDirect.
Ratings System Exploration (PDF) UX/UI design explorations
A screenshot of UX document created for FreshDirect.
Product List Template Modal (PDF) Functional specifications document
A screenshot of UX document created for FreshDirect.
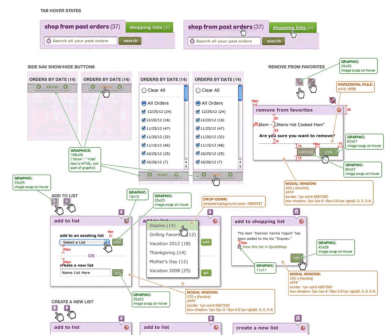
Transactional Hover (PDF) documenting required variations for a modal
A screenshot of UX document created for FreshDirect.
CSS buttons Proposed HTML & CSS replacements to legacy graphical button assets
A screenshot of UX document created for FreshDirect.
Product Detail Page Accordion (PDF) Specs document
A screenshot of UX document created for FreshDirect.
QuickShop Specifications (PDF) Functional specifications document.

App UX Documentation

A screenshot of UX document created for FreshDirect.
iOS 7 (PDF) Explorations to adapt the native iOS app interface for the flat design trends introduced by Apple with iOS 7
A screenshot of UX document created for FreshDirect.
Social Media Sharing (PDF) Competitive analysis on how other iOS e-commerce apps incorporate social sharing functionality
A screenshot of UX document created for FreshDirect.
App Screen Redesign (PDF) A suggested redesign of the delivery time reservation screen to better communicate the value proposition of the customer loyalty program
A screenshot of UX document created for FreshDirect.
Simplify & Condense User Flow (PDF) Possible approaches to reduce the number of clicks for a customer to get from the app landing screen to a product listing
A screenshot of UX document created for FreshDirect.
Messaging (PDF) Messaging to alert a customer that a product in their shopping cart will not be available in time for delivery
A screenshot of UX document created for FreshDirect.
Spec Document (PDF) Specs document for a shop-from-lists feature